Translation / Localization

Any question about the main GUI application (frontend)
daniel
Site Admin
Posts: 8178
Joined: Wed Oct 13, 2010 7:34 am
Location: Grenoble, France
Contact:

Translation / Localization

Post by daniel »

[edited]

I've setup a very early support for 'localization'. It will be enhanced over time.

Translation files

Copy an existing '.ts' file from the in translations folder: https://github.com/CloudCompare/CloudCo ... anslations.

Rename it 'CloudCompare_XX.ts' where XX is a shortcut for your language.

Then open the resulting '.ts' file with Qt Linguist (see below) and use the 'Edit > Translation File Settings' menu to change the target language. Then you can start the translation over.

Don't forget to drop a message in this thread so that other users know which languages are currently translated.

Translating

Translation is done with Qt Linguist (see the documentation here: http://doc.qt.io/qt-5/linguist-translators.html). Simply install the latest version of Qt to get it (you'll found linguist.exe in the 'bin' folder).

Then simply open the right '.ts' file in Qt Linguist and you can start the translation job!
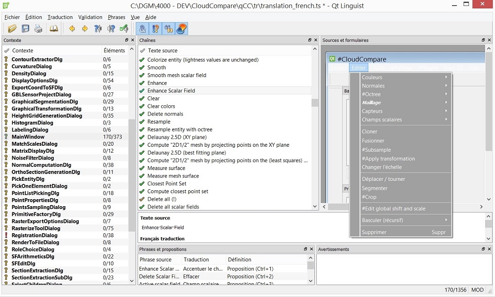
cc_translation.jpg
cc_translation.jpg (194.46 KiB) Viewed 1460215 times
Start by the 'MainWindow' component (this is the main GUI of CloudCompare). You can easily see how the work progresses (see below).

Releasing / testing

Once done or any time you want to test the result for real, you have to 'release' the translation file (use the 'File > Release' menu). This will generate a '.qm' file next to the original '.ts' file. This file can be copied into the '/tr' folder next to CloudCompare's executable.

You will need the latest release of CloudCompare. For now only the dialog texts can be translated. We still need to update all the in-code strings.

Sharing the result

Once the translation job is done, don't forget to share the result!

Either send me the '.ts' translation file by email (admin [at] cloudcompare.org) or make a 'Pull request' on github.
Daniel, CloudCompare admin
sebastien83
Posts: 3
Joined: Thu May 31, 2018 5:31 am
Location: France

Re: Translation / Localization

Post by sebastien83 »

Bonjour,
J'aimerais changer la langue de Cloud Compare pour avoir une version francaise et japonaise.

J'avoue ne pas avoir compris la demarche. Pouvez vousm aider pas a pas.
Est-ce que je dois telecharger Qt ? Je ne trouve pas de lien de telechargement.

Merci

Hello,
I would like to change the language from english to french and japanese.

I follow the links but I don t understand how to change it. Could you help me step by step.
Do I have to download QT first ? I didn t find the download link.
Thank you.
daniel
Site Admin
Posts: 8178
Joined: Wed Oct 13, 2010 7:34 am
Location: Grenoble, France
Contact:

Re: Translation / Localization

Post by daniel »

Hi/Bonjour,

Actually before being able to change the language, the translation work needs to be done! There's currently no translation file for French or Japanese. Contributions are welcome of course ;)
Daniel, CloudCompare admin
JRM
Posts: 10
Joined: Wed Apr 27, 2016 8:20 am

Re: Translation / Localization

Post by JRM »

Hi Daniel, I'll start the french translation (even if translating in the dev's native language adds a little bit of pressure ^^)

edit : fyi, the ts files may have to be hosted out of the main repository, we had to limit their updates in QGIS as the xml's diff were huge and slowing git cloning
daniel
Site Admin
Posts: 8178
Joined: Wed Oct 13, 2010 7:34 am
Location: Grenoble, France
Contact:

Re: Translation / Localization

Post by daniel »

Ah interesting! We'll see how it goes.
Daniel, CloudCompare admin
fabriciolelis
Posts: 4
Joined: Thu Apr 12, 2018 2:22 pm

Re: Translation / Localization

Post by fabriciolelis »

Hi Daniel,
I'll start the Brazilian portuguese translation.
Oiz
Posts: 16
Joined: Mon Jan 14, 2019 9:44 pm

Re: Translation / Localization

Post by Oiz »

Hello Daniel, I would like to start the Latinamerican Spanish translation, but I'm unable to find the "QT Linguist" tool on the bin folder. I have the open source version, maybe that's the problem?

As an alternative, I seem to be able to open the .ts file just fine in VS Code for example, do you know if directly editing that way is good enough?
daniel
Site Admin
Posts: 8178
Joined: Wed Oct 13, 2010 7:34 am
Location: Grenoble, France
Contact:

Re: Translation / Localization

Post by daniel »

It's actually the bin folder of Qt (you can install any version of Qt to get it - but if you wonder, we currently use the 5.9)
Daniel, CloudCompare admin
Oiz
Posts: 16
Joined: Mon Jan 14, 2019 9:44 pm

Re: Translation / Localization

Post by Oiz »

Aaah, yes, I've found the issue. I was just installing QT Creator plain and simple as default, without selecting any version in particular. I just selected the latest one with just a couple of compilers (which made the installation of QT to go from a couple hundred megabytes to 4GB...) and then it gave me all the tools including the Linguist. Kind of an odd decision on their part, but that's how it is.

Anyways, the spanish translation is ongoing. Let you know when we get any significant progress.
willi
Posts: 8
Joined: Sat Mar 16, 2019 6:35 pm

Re: Translation / Localization

Post by willi »

I want to translate to German but if i try do load the .ts file into QT linguist there is a error info: "Unexpected tag at F:/Cloudcompare/CloudCompare_dt.ts:8:16"
Post Reply